当前位置:首页>iOSAPP>iOS WebView 的坑(一):innerHTML 渲染问题

iOS WebView 的坑(一):innerHTML 渲染问题

  • 2026-03-25 15:25:59
iOS WebView 的坑(一):innerHTML 渲染问题

诡异的渲染问题

最近在 iPad WebView 中遇到一个诡异的页面更新渲染问题。

设备环境:iPad WebView

问题代码如下:

const friendsEle = document.getElementById(friendsId)if (friendsEle && friends) {  if (friends.length > 0) {    const friendsText = friends.map((item) => {      return `<span style="margin-right: 10px;">${item}</span>`    })    friendsEle.innerHTML = friendsText.join('')  } else {    friendsEle.innerHTML = ''  }}

页面有 tab 可以切换,friends数组会随之更新,可能有值也可能为空。

预期行为:当friends有值时显示内容,为空时清空显示。

实际表现:当friends有值时能正常显示,但当friends为空时,页面只清空了第一项,其余项依然残留在页面上。

如下所示:

问题规律探索

与元素数量的关系

既然只清空了第一项,会不会和子元素数量有关?于是我进行了测试:

friends 长度

显示

清空

1 项

 正常

 正常

2 项

 正常

 只清空第一项

3 项

 正常

 只清空第一项

结论:当子元素超过 1 个时,innerHTML = ''无法正确清空所有元素。

调试与排查

可能的原因猜测

  • 节点未完成重新渲染

  • 更新时机问题

  • DOM 引用过期

调试代码验证

const debugInfo = {  userAgent: navigator.userAgent,  innerHTML: friendsEle.innerHTML,  childCount: friendsEle.children.length,  computed: {    displaygetComputedStyle(friendsEle).display,    visibilitygetComputedStyle(friendsEle).visibility,  },  offsetHeight: friendsEle.offsetHeight,  offsetWidth: friendsEle.offsetWidth,}log(`清空前: ${JSON.stringify(debugInfo)}`)// 执行清空friendsEle.innerHTML = ''log(`清空后: ${JSON.stringify({  innerHTML: friendsEle.innerHTML,  childCount: friendsEle.children.length,  offsetHeight: friendsEle.offsetHeight,})}`)// 延迟检查setTimeout(() => {  log(`1秒后: ${JSON.stringify({    innerHTML: friendsEle.innerHTML,    childCount: friendsEle.children.length,  })}`)}, 1000)

诡异的发现:清空前后的日志打印都是正确的——innerHTML确实为空,childCount也为 0。但页面渲染就是不对!

这说明问题出在WebKit 的渲染层,而非 DOM 层。

解决方案

方案一:强制重排

friendsEle.innerHTML = ''friendsEle.style.display = 'none'friendsEle.offsetHeight // 强制重排friendsEle.style.display = ''

方案二:双重强制重排

// 第一次清空friendsEle.innerHTML = ''// 强制重排1:移除friendsEle.style.display = 'none'void friendsEle.offsetHeight  // void 强调这是有意的副作用// 强制重排2:恢复friendsEle.style.display = ''void friendsEle.offsetHeight// 额外保险:延迟确认requestAnimationFrame(() => {  friendsEle.innerHTML = ''  // 再次清空  log('RAF 清空确认')})

方案三: 使用 Web API 强制刷新

friendsEle.innerHTML = ''// 方法1: 使用 requestAnimationFrame 链requestAnimationFrame(() => {  requestAnimationFrame(() => {    friendsEle.innerHTML = ''    log('双RAF清空')  })})// 方法2: 强制回流friendsEle.style.transform = 'translateZ(0)'  // 触发GPU加速void friendsEle.offsetHeightfriendsEle.style.transform = ''

方案四: 完全重建节点

const parent = friendsEle.parentNodeconst newEle = friendsEle.cloneNode(false)  // 浅拷贝(不含子节点)parent.replaceChild(newEle, friendsEle)log('节点已重建')

方案五:使用 transform 触发 GPU 加速

friendsEle.innerHTML = ''friendsEle.style.transform = 'translateZ(0)'void friendsEle.offsetHeightfriendsEle.style.transform = ''
以上方案都能解决问题。

另一个渲染残留问题

调试的过程中又发现另一个类似问题。
页面有一点描述文本,tab 切换也会改变内容。只不过这个内容是可以上下滚动的。所以切换时,让内容滚动在顶部。
const descEle = document.getElementById(descId)if (descEle) {  descEle.scrollTop = 0}
当在当前页面滚动内容,然后切换内容,就会发现如下的内容残留问题:
上一个画面的文字还有残留在页面上
和前面的问题一样,重排能够解决:
const descEle = document.getElementById(descId)if (descEle) {  // descEle.scrollTop = 0  // descEle.style.transform = 'translateZ(0)'  // void descEle.offsetHeight  // descEle.style.transform = ''  // 1. 更新内容(在其他地方已经做了)  // descEle.innerHTML = newContent  // 2. 强制重排(确保内容已渲染)  descEle.style.display = 'none'  void descEle.offsetHeight  // 强制计算  descEle.style.display = ''  // 3. 重置滚动  descEle.scrollTop = 0  // 4. 再次强制重排(确保滚动生效)  void descEle.offsetHeight}

跟内容的添加有无关系?

使用 DocumentFragment

// 使用 DocumentFragment 构建新内容const fragment = document.createDocumentFragment()friends.forEach((item) => {  const span = document.createElement('span')  span.style.marginRight = '10px'  span.textContent = item  // 使用 textContent 而不是 innerHTML  fragment.appendChild(span)})// 一次性插入(减少重排)friendsEle.appendChild(fragment)
使用DocumentFragment 无效

使用 textContent

// 使用单一文本节点 + 特殊空格const separator = '\u2003\u2003'  // 全角空格friendsEle.textContent = friends.join(separator)log(`执行后的 innerHTML: ${friendsEle.innerHTML}`)
使用 textContent 可以避免问题

其他因素探索

与 iframe 有关吗?

通过在 WebView 中独立页面测试,发现和 iframe 无关。

与特定 WebView 有关吗?

我在同系统 Safari 中测试,发现也能复现,但是情况比较复杂

测试不同方式的清空

<!DOCTYPE html><htmllang="zh-CN"><head>  <metacharset="UTF-8">  <metaname="viewport"content="width=device-width, initial-scale=1.0">  <title>iPad innerHTML 渲染测试</title>  <style>    body {      font-family: Arial, sans-serif;      padding20px;      margin0 auto;    }    .container {      border2px solid #333;      padding20px;      margin20px 0;      min-height50px;      background#f5f5f5;    }    button {      padding10px 20px;      font-size32px;      margin10px;      cursor: pointer;    }    .log {      background#fff;      border1px solid #ddd;      padding10px;      margin-top20px;      font-family: monospace;      font-size32px;      min-height300px;      overflow-y: auto;    }    .log-item {      padding2px 0;      border-bottom1px solid #eee;    }  </style></head><body>  <h1>innerHTML 渲染测试</h1>  <div>    <buttononclick="toggleContent()">切换内容(innerHTML + span)</button>    <buttononclick="toggleTextContent()">切换内容(textContent)</button>    <buttononclick="toggleWithReset()">切换内容(强制重排)</button>    <buttononclick="clearLog()">清空日志</button>  </div>  <h3>测试容器(innerHTML 方式):</h3>  <pid="friendsId"class="container"></p>  <h3>测试容器(textContent 方式):</h3>  <pid="friendsText"class="container"></p>  <h3>调试日志:</h3>  <divid="logContainer"class="log"></div>  <script>    const friends = ['233''哈哈哈'];    let hasContent = false;    function log(message) {      const logContainer = document.getElementById('logContainer');      const timestamp = new Date().toLocaleTimeString();      const logItem = document.createElement('div');      logItem.className = 'log-item';      logItem.textContent = `[${timestamp}${message}`;      logContainer.appendChild(logItem);      logContainer.scrollTop = logContainer.scrollHeight;      console.log(message);    }    function clearLog() {      document.getElementById('logContainer').innerHTML = '';    }    // 方式1: 原始的 innerHTML + span 方式    function toggleContent() {      const friendsEle = document.getElementById('friendsId');      log('=== 开始切换(innerHTML 方式) ===');      log(`切换前状态: hasContent=${hasContent}`);      log(`切换前 innerHTML: "${friendsEle.innerHTML}"`);      log(`切换前子元素数量: ${friendsEle.children.length}`);      hasContent = !hasContent;      if (hasContent) {        const friendsText = friends.map((item) => {          return `<span style="margin-right: 10px;">${item}</span>`;        });        friendsEle.innerHTML = friendsText.join('');        log('设置内容');      } else {        friendsEle.innerHTML = '';        log('清空内容');      }      log(`切换后 innerHTML: "${friendsEle.innerHTML}"`);      log(`切换后子元素数量: ${friendsEle.children.length}`);      // 延迟检查      setTimeout(() => {        log(`[延迟100ms] innerHTML: "${friendsEle.innerHTML}"`);        log(`[延迟100ms] 子元素数量: ${friendsEle.children.length}`);      }, 100);    }    // 方式2: textContent 方式    function toggleTextContent() {      const friendsEle = document.getElementById('friendsText');      log('=== 开始切换(textContent 方式) ===');      log(`切换前 textContent: "${friendsEle.textContent}"`);      hasContent = !hasContent;      if (hasContent) {        // 使用全角空格作为间隔        friendsEle.textContent = friends.join('\u2003\u2003');        log('设置内容');      } else {        friendsEle.textContent = '';        log('清空内容');      }      log(`切换后 textContent: "${friendsEle.textContent}"`);    }    // 方式3: innerHTML + 强制重排    function toggleWithReset() {      const friendsEle = document.getElementById('friendsId');      log('=== 开始切换(强制重排方式) ===');      log(`切换前 innerHTML: "${friendsEle.innerHTML}"`);      hasContent = !hasContent;      if (hasContent) {        // 再设置内容        const friendsText = friends.map((item) => {          return `<span style="margin-right: 10px;">${item}</span>`;        });        friendsEle.innerHTML = friendsText.join('');        log('设置内容(含强制重排)');      } else {        // 强制清空        friendsEle.style.display = 'none';        friendsEle.innerHTML = '';        void friendsEle.offsetHeight// 强制重排        friendsEle.style.display = '';        log('清空内容(含强制重排)');      }      log(`切换后 innerHTML: "${friendsEle.innerHTML}"`);      log(`切换后子元素数量: ${friendsEle.children.length}`);    }    log('页面加载完成,准备测试');  </script></body></html>

测试多项数据

<!DOCTYPE html><htmllang="zh-CN"><head>  <metacharset="UTF-8">  <metaname="viewport"content="width=device-width, initial-scale=1.0">  <title>iPad innerHTML 渲染测试</title>  <style>    body {      font-family: Arial, sans-serif;      padding20px;      margin0 auto;    }    .container {      border2px solid #333;      padding20px;      min-height50px;      background#f5f5f5;    }    button {      padding10px 20px;      margin5px;    }  </style></head><body>  <h1>innerHTML 渲染测试</h1>  <buttononclick="test1()">测试1项</button>  <buttononclick="test2()">测试2项</button>  <buttononclick="test3()">测试3项</button>  <buttononclick="clear1()">清空(有问题)</button>  <buttononclick="clearFixed()">清空(修复版)</button>  <pid="friends"class="container"></p>  <divid="log"></div>  <script>    const friendsEle = document.getElementById('friends')    const logEle = document.getElementById('log')    function log(msg) {      logEle.innerHTML += `<div>${newDate().toLocaleTimeString()}${msg}</div>`    }    function test1() {      const friends = ['233']      render(friends)    }    function test2() {      const friends = ['233''哈哈哈']      render(friends)    }    function test3() {      const friends = ['233''哈哈哈''_-:']      render(friends)    }    function render(friends) {      friendsEle.innerHTML = friends.map(item =>        `<span style="margin-right: 10px;">${item}</span>`      ).join('')      log(`渲染 ${friends.length} 项`)    }    // 有问题的清空方式    function clear1() {      friendsEle.innerHTML = ''      log(`清空后 children: ${friendsEle.children.length}, innerHTML: "${friendsEle.innerHTML}"`)    }    // 修复版清空方式    function clearFixed() {      friendsEle.style.display = 'none'      friendsEle.innerHTML = ''      void friendsEle.offsetHeight  // 强制重排      friendsEle.style.display = ''      log(`修复版清空 children: ${friendsEle.children.length}`)    }  </script></body></html>
对比在 App WebView 和 Safari 中的表现。

结果

Safari 中,偶尔点击第二次,一开始也是没清除,但显然是延迟 100ms 后清除了
偶尔点击直接清除了

有问题情况

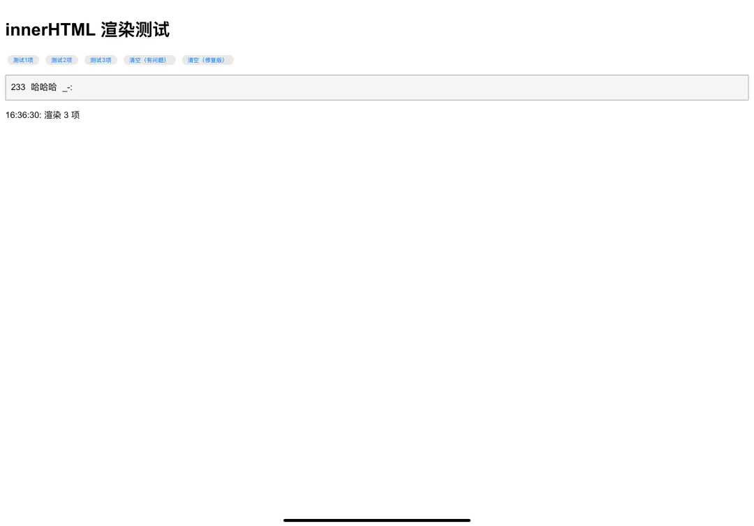
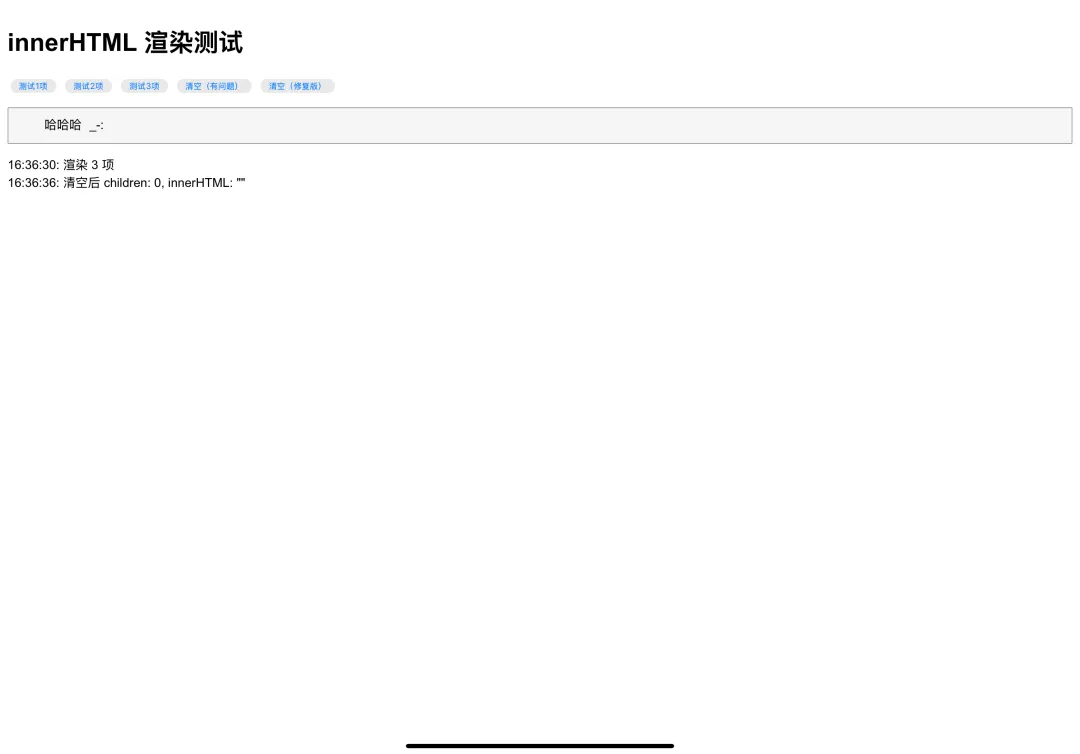
显示内容:
清空内容:

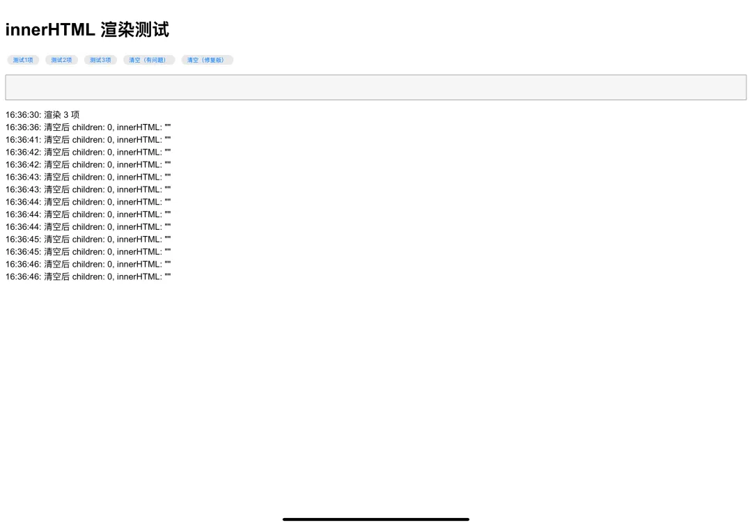
有问题的多项渲染清空

显示内容:

有问题的多项渲染清空,但是多次点击能清空

显示内容:
清空,点击 13 次,就清空了:
之后再显示,清空,都没问题了:

总结

这是一个 iOS WebKit 的渲染 Bug:DOM 已正确更新,但渲染层未同步刷新

核心原因

iOS WebKit 在处理innerHTML批量清空多个子元素时,渲染层可能未能及时同步 DOM 的变化。

解决方案

// 清空内容时,强制触发重排element.style.display = 'none'void element.offsetHeightelement.innerHTML = ''element.style.display = ''

最佳实践建议

如果不需要 HTML 标签,优先使用

textContent

涉及批量 DOM 操作时,考虑在操作后强制重排

在 iOS WebView 中进行充分测试,特别是涉及频繁 DOM 更新的场景

最新文章

随机文章

基本 文件 流程 错误 SQL 调试
  1. 请求信息 : 2026-03-25 16:52:47 HTTP/2.0 GET : https://c.mffb.com.cn/a/464775.html
  2. 运行时间 : 0.168745s [ 吞吐率:5.93req/s ] 内存消耗:4,472.77kb 文件加载:140
  3. 缓存信息 : 0 reads,0 writes
  4. 会话信息 : SESSION_ID=8be9de86ed4eb3cbcbae414c075adc5a
  1. /yingpanguazai/ssd/ssd1/www/c.mffb.com.cn/public/index.php ( 0.79 KB )
  2. /yingpanguazai/ssd/ssd1/www/c.mffb.com.cn/vendor/autoload.php ( 0.17 KB )
  3. /yingpanguazai/ssd/ssd1/www/c.mffb.com.cn/vendor/composer/autoload_real.php ( 2.49 KB )
  4. /yingpanguazai/ssd/ssd1/www/c.mffb.com.cn/vendor/composer/platform_check.php ( 0.90 KB )
  5. /yingpanguazai/ssd/ssd1/www/c.mffb.com.cn/vendor/composer/ClassLoader.php ( 14.03 KB )
  6. /yingpanguazai/ssd/ssd1/www/c.mffb.com.cn/vendor/composer/autoload_static.php ( 4.90 KB )
  7. /yingpanguazai/ssd/ssd1/www/c.mffb.com.cn/vendor/topthink/think-helper/src/helper.php ( 8.34 KB )
  8. /yingpanguazai/ssd/ssd1/www/c.mffb.com.cn/vendor/topthink/think-validate/src/helper.php ( 2.19 KB )
  9. /yingpanguazai/ssd/ssd1/www/c.mffb.com.cn/vendor/topthink/think-orm/src/helper.php ( 1.47 KB )
  10. /yingpanguazai/ssd/ssd1/www/c.mffb.com.cn/vendor/topthink/think-orm/stubs/load_stubs.php ( 0.16 KB )
  11. /yingpanguazai/ssd/ssd1/www/c.mffb.com.cn/vendor/topthink/framework/src/think/Exception.php ( 1.69 KB )
  12. /yingpanguazai/ssd/ssd1/www/c.mffb.com.cn/vendor/topthink/think-container/src/Facade.php ( 2.71 KB )
  13. /yingpanguazai/ssd/ssd1/www/c.mffb.com.cn/vendor/symfony/deprecation-contracts/function.php ( 0.99 KB )
  14. /yingpanguazai/ssd/ssd1/www/c.mffb.com.cn/vendor/symfony/polyfill-mbstring/bootstrap.php ( 8.26 KB )
  15. /yingpanguazai/ssd/ssd1/www/c.mffb.com.cn/vendor/symfony/polyfill-mbstring/bootstrap80.php ( 9.78 KB )
  16. /yingpanguazai/ssd/ssd1/www/c.mffb.com.cn/vendor/symfony/var-dumper/Resources/functions/dump.php ( 1.49 KB )
  17. /yingpanguazai/ssd/ssd1/www/c.mffb.com.cn/vendor/topthink/think-dumper/src/helper.php ( 0.18 KB )
  18. /yingpanguazai/ssd/ssd1/www/c.mffb.com.cn/vendor/symfony/var-dumper/VarDumper.php ( 4.30 KB )
  19. /yingpanguazai/ssd/ssd1/www/c.mffb.com.cn/vendor/topthink/framework/src/think/App.php ( 15.30 KB )
  20. /yingpanguazai/ssd/ssd1/www/c.mffb.com.cn/vendor/topthink/think-container/src/Container.php ( 15.76 KB )
  21. /yingpanguazai/ssd/ssd1/www/c.mffb.com.cn/vendor/psr/container/src/ContainerInterface.php ( 1.02 KB )
  22. /yingpanguazai/ssd/ssd1/www/c.mffb.com.cn/app/provider.php ( 0.19 KB )
  23. /yingpanguazai/ssd/ssd1/www/c.mffb.com.cn/vendor/topthink/framework/src/think/Http.php ( 6.04 KB )
  24. /yingpanguazai/ssd/ssd1/www/c.mffb.com.cn/vendor/topthink/think-helper/src/helper/Str.php ( 7.29 KB )
  25. /yingpanguazai/ssd/ssd1/www/c.mffb.com.cn/vendor/topthink/framework/src/think/Env.php ( 4.68 KB )
  26. /yingpanguazai/ssd/ssd1/www/c.mffb.com.cn/app/common.php ( 0.03 KB )
  27. /yingpanguazai/ssd/ssd1/www/c.mffb.com.cn/vendor/topthink/framework/src/helper.php ( 18.78 KB )
  28. /yingpanguazai/ssd/ssd1/www/c.mffb.com.cn/vendor/topthink/framework/src/think/Config.php ( 5.54 KB )
  29. /yingpanguazai/ssd/ssd1/www/c.mffb.com.cn/config/app.php ( 0.95 KB )
  30. /yingpanguazai/ssd/ssd1/www/c.mffb.com.cn/config/cache.php ( 0.78 KB )
  31. /yingpanguazai/ssd/ssd1/www/c.mffb.com.cn/config/console.php ( 0.23 KB )
  32. /yingpanguazai/ssd/ssd1/www/c.mffb.com.cn/config/cookie.php ( 0.56 KB )
  33. /yingpanguazai/ssd/ssd1/www/c.mffb.com.cn/config/database.php ( 2.48 KB )
  34. /yingpanguazai/ssd/ssd1/www/c.mffb.com.cn/vendor/topthink/framework/src/think/facade/Env.php ( 1.67 KB )
  35. /yingpanguazai/ssd/ssd1/www/c.mffb.com.cn/config/filesystem.php ( 0.61 KB )
  36. /yingpanguazai/ssd/ssd1/www/c.mffb.com.cn/config/lang.php ( 0.91 KB )
  37. /yingpanguazai/ssd/ssd1/www/c.mffb.com.cn/config/log.php ( 1.35 KB )
  38. /yingpanguazai/ssd/ssd1/www/c.mffb.com.cn/config/middleware.php ( 0.19 KB )
  39. /yingpanguazai/ssd/ssd1/www/c.mffb.com.cn/config/route.php ( 1.89 KB )
  40. /yingpanguazai/ssd/ssd1/www/c.mffb.com.cn/config/session.php ( 0.57 KB )
  41. /yingpanguazai/ssd/ssd1/www/c.mffb.com.cn/config/trace.php ( 0.34 KB )
  42. /yingpanguazai/ssd/ssd1/www/c.mffb.com.cn/config/view.php ( 0.82 KB )
  43. /yingpanguazai/ssd/ssd1/www/c.mffb.com.cn/app/event.php ( 0.25 KB )
  44. /yingpanguazai/ssd/ssd1/www/c.mffb.com.cn/vendor/topthink/framework/src/think/Event.php ( 7.67 KB )
  45. /yingpanguazai/ssd/ssd1/www/c.mffb.com.cn/app/service.php ( 0.13 KB )
  46. /yingpanguazai/ssd/ssd1/www/c.mffb.com.cn/app/AppService.php ( 0.26 KB )
  47. /yingpanguazai/ssd/ssd1/www/c.mffb.com.cn/vendor/topthink/framework/src/think/Service.php ( 1.64 KB )
  48. /yingpanguazai/ssd/ssd1/www/c.mffb.com.cn/vendor/topthink/framework/src/think/Lang.php ( 7.35 KB )
  49. /yingpanguazai/ssd/ssd1/www/c.mffb.com.cn/vendor/topthink/framework/src/lang/zh-cn.php ( 13.70 KB )
  50. /yingpanguazai/ssd/ssd1/www/c.mffb.com.cn/vendor/topthink/framework/src/think/initializer/Error.php ( 3.31 KB )
  51. /yingpanguazai/ssd/ssd1/www/c.mffb.com.cn/vendor/topthink/framework/src/think/initializer/RegisterService.php ( 1.33 KB )
  52. /yingpanguazai/ssd/ssd1/www/c.mffb.com.cn/vendor/services.php ( 0.14 KB )
  53. /yingpanguazai/ssd/ssd1/www/c.mffb.com.cn/vendor/topthink/framework/src/think/service/PaginatorService.php ( 1.52 KB )
  54. /yingpanguazai/ssd/ssd1/www/c.mffb.com.cn/vendor/topthink/framework/src/think/service/ValidateService.php ( 0.99 KB )
  55. /yingpanguazai/ssd/ssd1/www/c.mffb.com.cn/vendor/topthink/framework/src/think/service/ModelService.php ( 2.04 KB )
  56. /yingpanguazai/ssd/ssd1/www/c.mffb.com.cn/vendor/topthink/think-trace/src/Service.php ( 0.77 KB )
  57. /yingpanguazai/ssd/ssd1/www/c.mffb.com.cn/vendor/topthink/framework/src/think/Middleware.php ( 6.72 KB )
  58. /yingpanguazai/ssd/ssd1/www/c.mffb.com.cn/vendor/topthink/framework/src/think/initializer/BootService.php ( 0.77 KB )
  59. /yingpanguazai/ssd/ssd1/www/c.mffb.com.cn/vendor/topthink/think-orm/src/Paginator.php ( 11.86 KB )
  60. /yingpanguazai/ssd/ssd1/www/c.mffb.com.cn/vendor/topthink/think-validate/src/Validate.php ( 63.20 KB )
  61. /yingpanguazai/ssd/ssd1/www/c.mffb.com.cn/vendor/topthink/think-orm/src/Model.php ( 23.55 KB )
  62. /yingpanguazai/ssd/ssd1/www/c.mffb.com.cn/vendor/topthink/think-orm/src/model/concern/Attribute.php ( 21.05 KB )
  63. /yingpanguazai/ssd/ssd1/www/c.mffb.com.cn/vendor/topthink/think-orm/src/model/concern/AutoWriteData.php ( 4.21 KB )
  64. /yingpanguazai/ssd/ssd1/www/c.mffb.com.cn/vendor/topthink/think-orm/src/model/concern/Conversion.php ( 6.44 KB )
  65. /yingpanguazai/ssd/ssd1/www/c.mffb.com.cn/vendor/topthink/think-orm/src/model/concern/DbConnect.php ( 5.16 KB )
  66. /yingpanguazai/ssd/ssd1/www/c.mffb.com.cn/vendor/topthink/think-orm/src/model/concern/ModelEvent.php ( 2.33 KB )
  67. /yingpanguazai/ssd/ssd1/www/c.mffb.com.cn/vendor/topthink/think-orm/src/model/concern/RelationShip.php ( 28.29 KB )
  68. /yingpanguazai/ssd/ssd1/www/c.mffb.com.cn/vendor/topthink/think-helper/src/contract/Arrayable.php ( 0.09 KB )
  69. /yingpanguazai/ssd/ssd1/www/c.mffb.com.cn/vendor/topthink/think-helper/src/contract/Jsonable.php ( 0.13 KB )
  70. /yingpanguazai/ssd/ssd1/www/c.mffb.com.cn/vendor/topthink/think-orm/src/model/contract/Modelable.php ( 0.09 KB )
  71. /yingpanguazai/ssd/ssd1/www/c.mffb.com.cn/vendor/topthink/framework/src/think/Db.php ( 2.88 KB )
  72. /yingpanguazai/ssd/ssd1/www/c.mffb.com.cn/vendor/topthink/think-orm/src/DbManager.php ( 8.52 KB )
  73. /yingpanguazai/ssd/ssd1/www/c.mffb.com.cn/vendor/topthink/framework/src/think/Log.php ( 6.28 KB )
  74. /yingpanguazai/ssd/ssd1/www/c.mffb.com.cn/vendor/topthink/framework/src/think/Manager.php ( 3.92 KB )
  75. /yingpanguazai/ssd/ssd1/www/c.mffb.com.cn/vendor/psr/log/src/LoggerTrait.php ( 2.69 KB )
  76. /yingpanguazai/ssd/ssd1/www/c.mffb.com.cn/vendor/psr/log/src/LoggerInterface.php ( 2.71 KB )
  77. /yingpanguazai/ssd/ssd1/www/c.mffb.com.cn/vendor/topthink/framework/src/think/Cache.php ( 4.92 KB )
  78. /yingpanguazai/ssd/ssd1/www/c.mffb.com.cn/vendor/psr/simple-cache/src/CacheInterface.php ( 4.71 KB )
  79. /yingpanguazai/ssd/ssd1/www/c.mffb.com.cn/vendor/topthink/think-helper/src/helper/Arr.php ( 16.63 KB )
  80. /yingpanguazai/ssd/ssd1/www/c.mffb.com.cn/vendor/topthink/framework/src/think/cache/driver/File.php ( 7.84 KB )
  81. /yingpanguazai/ssd/ssd1/www/c.mffb.com.cn/vendor/topthink/framework/src/think/cache/Driver.php ( 9.03 KB )
  82. /yingpanguazai/ssd/ssd1/www/c.mffb.com.cn/vendor/topthink/framework/src/think/contract/CacheHandlerInterface.php ( 1.99 KB )
  83. /yingpanguazai/ssd/ssd1/www/c.mffb.com.cn/app/Request.php ( 0.09 KB )
  84. /yingpanguazai/ssd/ssd1/www/c.mffb.com.cn/vendor/topthink/framework/src/think/Request.php ( 55.78 KB )
  85. /yingpanguazai/ssd/ssd1/www/c.mffb.com.cn/app/middleware.php ( 0.25 KB )
  86. /yingpanguazai/ssd/ssd1/www/c.mffb.com.cn/vendor/topthink/framework/src/think/Pipeline.php ( 2.61 KB )
  87. /yingpanguazai/ssd/ssd1/www/c.mffb.com.cn/vendor/topthink/think-trace/src/TraceDebug.php ( 3.40 KB )
  88. /yingpanguazai/ssd/ssd1/www/c.mffb.com.cn/vendor/topthink/framework/src/think/middleware/SessionInit.php ( 1.94 KB )
  89. /yingpanguazai/ssd/ssd1/www/c.mffb.com.cn/vendor/topthink/framework/src/think/Session.php ( 1.80 KB )
  90. /yingpanguazai/ssd/ssd1/www/c.mffb.com.cn/vendor/topthink/framework/src/think/session/driver/File.php ( 6.27 KB )
  91. /yingpanguazai/ssd/ssd1/www/c.mffb.com.cn/vendor/topthink/framework/src/think/contract/SessionHandlerInterface.php ( 0.87 KB )
  92. /yingpanguazai/ssd/ssd1/www/c.mffb.com.cn/vendor/topthink/framework/src/think/session/Store.php ( 7.12 KB )
  93. /yingpanguazai/ssd/ssd1/www/c.mffb.com.cn/vendor/topthink/framework/src/think/Route.php ( 23.73 KB )
  94. /yingpanguazai/ssd/ssd1/www/c.mffb.com.cn/vendor/topthink/framework/src/think/route/RuleName.php ( 5.75 KB )
  95. /yingpanguazai/ssd/ssd1/www/c.mffb.com.cn/vendor/topthink/framework/src/think/route/Domain.php ( 2.53 KB )
  96. /yingpanguazai/ssd/ssd1/www/c.mffb.com.cn/vendor/topthink/framework/src/think/route/RuleGroup.php ( 22.43 KB )
  97. /yingpanguazai/ssd/ssd1/www/c.mffb.com.cn/vendor/topthink/framework/src/think/route/Rule.php ( 26.95 KB )
  98. /yingpanguazai/ssd/ssd1/www/c.mffb.com.cn/vendor/topthink/framework/src/think/route/RuleItem.php ( 9.78 KB )
  99. /yingpanguazai/ssd/ssd1/www/c.mffb.com.cn/route/app.php ( 1.72 KB )
  100. /yingpanguazai/ssd/ssd1/www/c.mffb.com.cn/vendor/topthink/framework/src/think/facade/Route.php ( 4.70 KB )
  101. /yingpanguazai/ssd/ssd1/www/c.mffb.com.cn/vendor/topthink/framework/src/think/route/dispatch/Controller.php ( 4.74 KB )
  102. /yingpanguazai/ssd/ssd1/www/c.mffb.com.cn/vendor/topthink/framework/src/think/route/Dispatch.php ( 10.44 KB )
  103. /yingpanguazai/ssd/ssd1/www/c.mffb.com.cn/app/controller/Index.php ( 4.81 KB )
  104. /yingpanguazai/ssd/ssd1/www/c.mffb.com.cn/app/BaseController.php ( 2.05 KB )
  105. /yingpanguazai/ssd/ssd1/www/c.mffb.com.cn/vendor/topthink/think-orm/src/facade/Db.php ( 0.93 KB )
  106. /yingpanguazai/ssd/ssd1/www/c.mffb.com.cn/vendor/topthink/think-orm/src/db/connector/Mysql.php ( 5.44 KB )
  107. /yingpanguazai/ssd/ssd1/www/c.mffb.com.cn/vendor/topthink/think-orm/src/db/PDOConnection.php ( 52.47 KB )
  108. /yingpanguazai/ssd/ssd1/www/c.mffb.com.cn/vendor/topthink/think-orm/src/db/Connection.php ( 8.39 KB )
  109. /yingpanguazai/ssd/ssd1/www/c.mffb.com.cn/vendor/topthink/think-orm/src/db/ConnectionInterface.php ( 4.57 KB )
  110. /yingpanguazai/ssd/ssd1/www/c.mffb.com.cn/vendor/topthink/think-orm/src/db/builder/Mysql.php ( 16.58 KB )
  111. /yingpanguazai/ssd/ssd1/www/c.mffb.com.cn/vendor/topthink/think-orm/src/db/Builder.php ( 24.06 KB )
  112. /yingpanguazai/ssd/ssd1/www/c.mffb.com.cn/vendor/topthink/think-orm/src/db/BaseBuilder.php ( 27.50 KB )
  113. /yingpanguazai/ssd/ssd1/www/c.mffb.com.cn/vendor/topthink/think-orm/src/db/Query.php ( 15.71 KB )
  114. /yingpanguazai/ssd/ssd1/www/c.mffb.com.cn/vendor/topthink/think-orm/src/db/BaseQuery.php ( 45.13 KB )
  115. /yingpanguazai/ssd/ssd1/www/c.mffb.com.cn/vendor/topthink/think-orm/src/db/concern/TimeFieldQuery.php ( 7.43 KB )
  116. /yingpanguazai/ssd/ssd1/www/c.mffb.com.cn/vendor/topthink/think-orm/src/db/concern/AggregateQuery.php ( 3.26 KB )
  117. /yingpanguazai/ssd/ssd1/www/c.mffb.com.cn/vendor/topthink/think-orm/src/db/concern/ModelRelationQuery.php ( 20.07 KB )
  118. /yingpanguazai/ssd/ssd1/www/c.mffb.com.cn/vendor/topthink/think-orm/src/db/concern/ParamsBind.php ( 3.66 KB )
  119. /yingpanguazai/ssd/ssd1/www/c.mffb.com.cn/vendor/topthink/think-orm/src/db/concern/ResultOperation.php ( 7.01 KB )
  120. /yingpanguazai/ssd/ssd1/www/c.mffb.com.cn/vendor/topthink/think-orm/src/db/concern/WhereQuery.php ( 19.37 KB )
  121. /yingpanguazai/ssd/ssd1/www/c.mffb.com.cn/vendor/topthink/think-orm/src/db/concern/JoinAndViewQuery.php ( 7.11 KB )
  122. /yingpanguazai/ssd/ssd1/www/c.mffb.com.cn/vendor/topthink/think-orm/src/db/concern/TableFieldInfo.php ( 2.63 KB )
  123. /yingpanguazai/ssd/ssd1/www/c.mffb.com.cn/vendor/topthink/think-orm/src/db/concern/Transaction.php ( 2.77 KB )
  124. /yingpanguazai/ssd/ssd1/www/c.mffb.com.cn/vendor/topthink/framework/src/think/log/driver/File.php ( 5.96 KB )
  125. /yingpanguazai/ssd/ssd1/www/c.mffb.com.cn/vendor/topthink/framework/src/think/contract/LogHandlerInterface.php ( 0.86 KB )
  126. /yingpanguazai/ssd/ssd1/www/c.mffb.com.cn/vendor/topthink/framework/src/think/log/Channel.php ( 3.89 KB )
  127. /yingpanguazai/ssd/ssd1/www/c.mffb.com.cn/vendor/topthink/framework/src/think/event/LogRecord.php ( 1.02 KB )
  128. /yingpanguazai/ssd/ssd1/www/c.mffb.com.cn/vendor/topthink/think-helper/src/Collection.php ( 16.47 KB )
  129. /yingpanguazai/ssd/ssd1/www/c.mffb.com.cn/vendor/topthink/framework/src/think/facade/View.php ( 1.70 KB )
  130. /yingpanguazai/ssd/ssd1/www/c.mffb.com.cn/vendor/topthink/framework/src/think/View.php ( 4.39 KB )
  131. /yingpanguazai/ssd/ssd1/www/c.mffb.com.cn/vendor/topthink/framework/src/think/Response.php ( 8.81 KB )
  132. /yingpanguazai/ssd/ssd1/www/c.mffb.com.cn/vendor/topthink/framework/src/think/response/View.php ( 3.29 KB )
  133. /yingpanguazai/ssd/ssd1/www/c.mffb.com.cn/vendor/topthink/framework/src/think/Cookie.php ( 6.06 KB )
  134. /yingpanguazai/ssd/ssd1/www/c.mffb.com.cn/vendor/topthink/think-view/src/Think.php ( 8.38 KB )
  135. /yingpanguazai/ssd/ssd1/www/c.mffb.com.cn/vendor/topthink/framework/src/think/contract/TemplateHandlerInterface.php ( 1.60 KB )
  136. /yingpanguazai/ssd/ssd1/www/c.mffb.com.cn/vendor/topthink/think-template/src/Template.php ( 46.61 KB )
  137. /yingpanguazai/ssd/ssd1/www/c.mffb.com.cn/vendor/topthink/think-template/src/template/driver/File.php ( 2.41 KB )
  138. /yingpanguazai/ssd/ssd1/www/c.mffb.com.cn/vendor/topthink/think-template/src/template/contract/DriverInterface.php ( 0.86 KB )
  139. /yingpanguazai/ssd/ssd1/www/c.mffb.com.cn/runtime/temp/cefbf809ba1a84190cb04b0cb7abcf79.php ( 11.98 KB )
  140. /yingpanguazai/ssd/ssd1/www/c.mffb.com.cn/vendor/topthink/think-trace/src/Html.php ( 4.42 KB )
  1. CONNECT:[ UseTime:0.000817s ] mysql:host=127.0.0.1;port=3306;dbname=c_mffb;charset=utf8mb4
  2. SHOW FULL COLUMNS FROM `fenlei` [ RunTime:0.000881s ]
  3. SELECT * FROM `fenlei` WHERE `fid` = 0 [ RunTime:0.000350s ]
  4. SELECT * FROM `fenlei` WHERE `fid` = 63 [ RunTime:0.000273s ]
  5. SHOW FULL COLUMNS FROM `set` [ RunTime:0.000487s ]
  6. SELECT * FROM `set` [ RunTime:0.000208s ]
  7. SHOW FULL COLUMNS FROM `article` [ RunTime:0.000599s ]
  8. SELECT * FROM `article` WHERE `id` = 464775 LIMIT 1 [ RunTime:0.000540s ]
  9. UPDATE `article` SET `lasttime` = 1774428767 WHERE `id` = 464775 [ RunTime:0.013664s ]
  10. SELECT * FROM `fenlei` WHERE `id` = 65 LIMIT 1 [ RunTime:0.000235s ]
  11. SELECT * FROM `article` WHERE `id` < 464775 ORDER BY `id` DESC LIMIT 1 [ RunTime:0.000540s ]
  12. SELECT * FROM `article` WHERE `id` > 464775 ORDER BY `id` ASC LIMIT 1 [ RunTime:0.000468s ]
  13. SELECT * FROM `article` WHERE `id` < 464775 ORDER BY `id` DESC LIMIT 10 [ RunTime:0.004900s ]
  14. SELECT * FROM `article` WHERE `id` < 464775 ORDER BY `id` DESC LIMIT 10,10 [ RunTime:0.001040s ]
  15. SELECT * FROM `article` WHERE `id` < 464775 ORDER BY `id` DESC LIMIT 20,10 [ RunTime:0.000892s ]
0.170298s